| 일 | 월 | 화 | 수 | 목 | 금 | 토 |
|---|---|---|---|---|---|---|
| 1 | ||||||
| 2 | 3 | 4 | 5 | 6 | 7 | 8 |
| 9 | 10 | 11 | 12 | 13 | 14 | 15 |
| 16 | 17 | 18 | 19 | 20 | 21 | 22 |
| 23 | 24 | 25 | 26 | 27 | 28 | 29 |
| 30 |
- 데이터 처리
- 파이썬
- pandas
- Python
- 엔터프라이즈 아키텍처
- sample
- class diagram
- EA
- 만들기
- Turorial
- 데이터 관리
- example
- 기초
- 이론
- data
- 컴포넌트 다이어그램
- 액티비티 다이어그램
- 튜토리얼
- 소프트웨어공학
- 사용법
- 예제
- Activity Diagram
- UML
- 판다스
- 클래스 다이어그램
- Component Dagram
- 코딩
- Tutorial
- 데이터
- Enterprise Architect
- Today
- Total
SW개발 지식 쌓기
[ Enterprise Architect ] 엘리먼트(Element) 만들기 (Tutorial) 본문
[ Enterprise Architect ] 엘리먼트(Element) 만들기 (Tutorial)
bykitty 2019. 4. 22. 10:30n Create New Elements on a Diagram
모델은 자체의 의미, 규칙과 표기법을 가지고 각각의 요소로 구성된다. 모델에 새로운 요소를 만들 때 일반적으로, 당신은 다이어그램에서 해당 요소를 사용한다. 이를 수행하는 가장 간단한 방법은 다이어그램 상에서 직접 요소를 만드는 것이다. 이 과정에서, 예를 들기 위해 요구사항 요소를 사용한다.
l Create a new element on a diagram in your model
|
Step |
Action |
|
1 |
다이어그램 도구 상자를 표시하기 위해 다음의 방법을 사용한다. u Diagram | Toolbox 선택 u Alt + 5 |
|
2 |
다이어그램에 요소가 생성되어야 하는 그림을 표시한다. 다이어그램을 열려면, 프로젝트 탐색기에서 다이어그램 이름을 두 번 클릭한다. 그림을 열고 도구 상자 요소 및 다이어그램의 유형에 적용 할 수 있는 관계의 범주를 표시하도록 업데이트 된다. 이 예에서는 사용자 지정 도구 상자로 변경해야 한다. |
|
3 |
작성하는 요소의 종류를 선택하기 위해 툴 박스에서 적절한 아이콘을 클릭한다. 요소 유형은 도구 상자에 강조 표시된다. |
|
4 |
요소를 배치 할 위치에 그림을 클릭한다.
새로운 요소는 다이어그램이 포함 된 패키지의 자식으로 생성되고, 커서의 위치에 다이어그램이 배치된다. ‘Properties’ 대화상자 요소가 표시된다. |
|
5 |
원하는 요소의 속성을 정의하기 위해 ‘Properties’ 대화 상자를 사용한다.
|
|
6 |
OK 버튼을 클릭한다. ‘Properties’ 대화 상자가 닫힌다. |
l Enterprise Architect 12.1 version
- 요소(Element) 만들기

- Project Browser -> 다이어그램 더블 클릭
- Tool Box에서 사용하고자 하는 그림 아이콘 클릭
- 커서를 이동하여 원하는 위치에서 클릭하면 생성
- 새로운 element는 다이어그램이 포함된 패키지의 하위 element로 생성
- Properties 대화 상자가 열리며, element의 속성 변경 가능
- Properties 대화 상자 종료 후, 다시 Properties를 열기 위해서는 해당 element를 더블 클릭
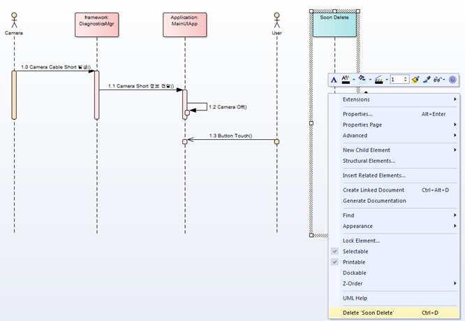
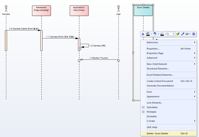
n Delete an Element
다이어그램이나 프로젝트 탐색기에서 모델의 요소를 삭제할 수 있다.
l Delete an element
|
Options |
|
다이어그램에서 요소를 제거: 본질적으로 모델의 특정 뷰에서 요소는 ‘hiding’ 되어 있다. |
|
모델의 요소 삭제 – 요소의 속성과 자식 요소 또는 다이어그램 모든 것이 삭제된다. 요소는 존재하는 모든 다이어그램으로부터 삭제된다. |
l Enterprise Architect 12.1 version
- 요소(element) 삭제

- Project Browser -> 다이어그램 더블 클릭
- 삭제하고자 하는 element 우 클릭 후 Delete "..." 클릭
- 또는 삭제하고자 하는 element 좌 클릭 후 Ctrl + D
- 또는 삭제하고자 하는 element 좌 클릭 후 Delete
- 요소(element) 삭제 시 주의 사항

- Diagram에서 element를 삭제 하더라도 Project Browser에는 해당 element가 남는다
(해당 Diagram에서만 삭제) - 이는 UML의 재사용 특성 때문이며, 완전 삭제를 하기 위해서는 Project Browser에서 삭제를 하여야 한다
(element 삭제) - Project Browser에서 element를 삭제하면 Diagram에서는 자동으로 해당 element가 삭제된다
(Diagram에서 삭제하지 않더라도 Project Browser에서 삭제하면 Diagram에서 자동 삭제 된다,
따라서 Proeject Browser에서 삭제할 시 주의해야 한다)
'Enterprise Architect > UML 사용법(Tutorial)' 카테고리의 다른 글
| [ Enterprise Architect ] 클래스 다이어그램(Class Diagram) (Tutorial) (2) | 2019.04.26 |
|---|---|
| [ Enterprise Architect] 커넥터(Connector) 추가 (Tutorial) (0) | 2019.04.22 |
| [ Enterprise Architect ] 다이어그램(Diagram) 만들기 (Tutorial) (0) | 2019.04.22 |
| [ Enterprise Architect ] 패키지(Package) 만들기 (Tutorial) (0) | 2019.04.22 |
| [ Enterprise Architect ] 뷰(View) 만들기 (Tutorial) (0) | 2019.04.22 |